HDMI Overview

HDMI (High Definition Multimedia Interface) is a compact audio or video connector interface to transmit uncompressed digital data.

Introduction

HDMI is a digital standard, which provides an alternative to various analog standards like radio frequency (RF) coaxial cable, composite video, component video, S-video (super video), D-terminal (D-tanshi terminal) and VGA (video graphics array).

HDMI connects, using a single cable, a digital audio or video source like a mobile phone, a set-top box, a blue-ray disc player, or a PC to a compatible digital output device, for instance a computer monitor, or a digital television.

In general HDMI supports standard, enhanced, and high-definition (HD) video, and up to 6 channels of digital audio, which provides the highest-quality home theater experience. In Symbian^3 the HDMI features are based on HDMI 1.3a software specifications for the device creator to adapt it to the platform.

Purpose

HDMI provides communication between a mobile device and the HD device. In Symbian^3 HDMI supports some functionality such as setting and getting screen configuration information, which enables plug and play without any need for configuration by the end user.

In Symbian^3 HDMI supports the following features:

  1. Maximum progressive scan HD resolution of 1280 x 720 pixels. Progressive scan is a method to display moving images.

  2. Multi-channel digital uncompressed audio data.

  3. EDID (Extended Display Identification Data). This is a data structure provided by a computer display to describe its capabilities to a graphics card. EDID is defined by a standard published by the Video Electronics Standards Association (VESA).

  4. HDCP (High-bandwidth Digital Content Protection). This prevents copying audio and video content. HDCP is invisible to the end-user unless a problem occurs. If HDCP reports a problem an image related to DRM (Digital rights management) failure and an error message are displayed, instead of the video content and audio is muted.

In Symbian^3 the HDMI uses two modes such as non-HD (High Definition) compliant view and HD compliant view. In Symbian^4 the dual display mode will be implemented.

The HDMI modes are listed below:

  • Clone mode or Non-HD compliant view

    In this mode, the mobile device and the HD display show the same information.

  • Native mode or HD compliant view

    This mode takes full advantage of HDMI, and reproduces mobile device content in the maximum HD resolution available with HDMI. For example if a mobile device displays a video clip, including its title and a progress bar, the HD display might just show the video clip in full screen, (excluding the others content).

  • Dual display mode

    In this mode, the mobile devices's display and the HD display are treated as separate displays by an application like the photo gallery. The application controls what is displayed in each.

Description

HDMI is used to implement the following use-cases:
  • Play video in full screen and high resolution.

  • Play audio with DRM supported.

  • View images including zooming and rotating in full screen.

  • Play audio with HDCP support to restricted audio output.

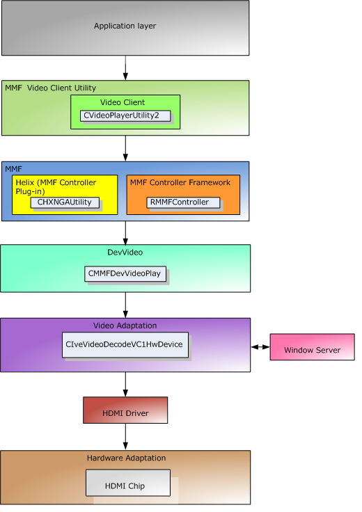
For example in order to play a video the following diagram demonstrates the HDMI feature implementation:

Figure 2. HDMI video play use-case

In order to play video the CVideoPlayerUtility2 API is used as the Video Client library , which plays sampled video data on graphics surfaces. In the MMF layer, the RMMFController and the CHXNGAUtility APIs are used as the MMF controller framework, which initializes the DevVideo API. The DevVideo uses the CMMFDevVideoPlay API to play the video. The CIveVideoDecodeVC1HwDevice API provides video adaptation to the hardware layer. In the video adaptation, a decision making engine chooses the graphics surface on which to display the video on the HD display. The Window Server API is used for dynamic resolution switching . The HDMI driver transfers all video data to the HDMI chip, which is in the hardware adaptation layer (the physical layer). The hardware layer transmits video data to the HD display through a single cable.